De Power BI-update voor september 2025 bevat opnieuw diverse verbeteringen op het gebied van AI, rapportage en datamodellering. Microsoft breidt de Copilot-functie verder uit en vereenvoudigt het gebruik, rapportontwikkelaars krijgen nieuwe mogelijkheden voor tijdsanalyses, en modelleurs profiteren van krachtige nieuwe functies in de Power BI Service en Desktop. In deze nieuwsbrief lichten we de belangrijkste vernieuwingen toe. Meer weten over de voordelen van data-analyse? Kijk dan ook eens op onze diensten pagina voor reporting & business intelligence.
Microsoft heeft in september 2025 weer verschillende verbeteringen doorgevoerd in de AI-gestuurde Copilot voor Power BI. Dit maakt het nog makkelijker om snel de juiste data en inzichten te vinden, zowel binnen Power BI zelf als via Microsoft 365. Hier enkele belangrijke updates:
• Standalone Copilot-chat standaard ingeschakeld (preview): De losstaande Copilot-ervaring (een full-screen chat waarmee je vragen kunt stellen over je data) wordt nu automatisch aangezet voor alle organisaties die Copilot al gebruiken. Je hoeft deze functie niet meer handmatig te activeren, waardoor eindgebruikers eenvoudiger AI-gestuurde analyses kunnen starten. Organisaties die nog bezig zijn hun data Copilot-ready te maken, kunnen er desgewenst voor kiezen dit automatische inschakelen over te slaan via een admin-instelling (opt-out).
• Zoeken naar Power BI-rapporten in Microsoft 365: De zoekfuncties van Microsoft 365 (Office) en de M365 Copilot kunnen nu ook Power BI-rapporten en datasets terugvinden. Zoek je bijvoorbeeld in Office naar een rapporttitel, beschrijving of grafiektitel, dan verschijnen relevante Power BI-items direct in de resultaten. Zo kun je binnen je vertrouwde Microsoft 365-omgeving sneller de juiste rapportages vinden, zonder expliciet naar de Power BI-app te gaan.


• Slimmere Copilot-zoekresultaten met 'Prepped for AI': Wanneer content-auteurs hun dataset markeren als Prepped for AI (klaar voor Copilot-gebruik), zal de Copilot-zoekfunctie die rapporten en modellen voortaan hoger in de resultaten zetten. Copilot geeft dus voorrang aan AI-ready content boven vergelijkbaar relevante gecertificeerde of gepromote inhoud, zodat je sneller rapporten vindt die optimaal werken met Copilot. Daarnaast vult Copilot nu automatisch rapportbeschrijvingen in tijdens het zoeken (handig als de auteur zelf geen omschrijving heeft opgegeven) en begrijpt de zoekfunctie beter de context van je zoekopdracht, zoals het gewenste type item of een specifieke werkruimte die je noemt in je vraag. Binnenkort wordt bovendien een nieuwe Prep data for AI-optie direct in de Power BI Service toegevoegd, waarmee beheerders hun datasets eenvoudiger Copilot-ready kunnen maken zonder tussenkomst van extra tools.
Naast AI-verbeteringen zijn er deze maand ook handige vernieuwingen voor rapportages in Power BI. Met een nieuwe preview-functie kun je nu eigen kalenders (bijvoorbeeld fiscale jaren of 4-5-4 weekpatronen) instellen voor tijdsanalyses. Daarnaast maakt Microsoft de zogeheten translytische task flows standaard beschikbaar voor alle gebruikers. Dit biedt zowel meer flexibiliteit in analyses als de mogelijkheid om direct in te grijpen vanuit een rapport. Enkele details:
• Enhanced DAX Time Intelligence (preview): aangepaste kalenders: Power BI ondersteunt nu eigen kalenders in je datamodel voor tijdsintelligentie-berekeningen. Je kunt bijvoorbeeld een fiscaal jaar definiëren dat op 1 juli begint of een 4-5-4 retailkalender gebruiken, waardoor tijdsberekeningen preciezer aansluiten op jouw boekjaar in plaats van op de standaard Gregoriaanse kalender. Ook week-gebaseerde aggregaties worden hiermee mogelijk, inclusief nieuwe DAX-functies zoals TOTALWTD (week-to-date) en PREVIOUSWEEK om weekresultaten te berekenen.

• Translytical Task Flows standaard ingeschakeld: Deze eerder dit jaar geïntroduceerde functie markeert een grote stap omdat het gebruikers in staat stelt om direct acties te ondernemen vanuit inzichten in een rapport. Denk aan het automatisch bijwerken van records/gegevens, versturen van dynamische meldingen of zelfs het starten van workflows in andere systemen, allemaal direct vanuit Power BI, zonder het rapport te verlaten. Vanaf deze maand is deze functionaliteit voor iedereen standaard geactiveerd, zodat organisaties gemakkelijker hun analyses kunnen omzetten in actie binnen dezelfde omgeving.

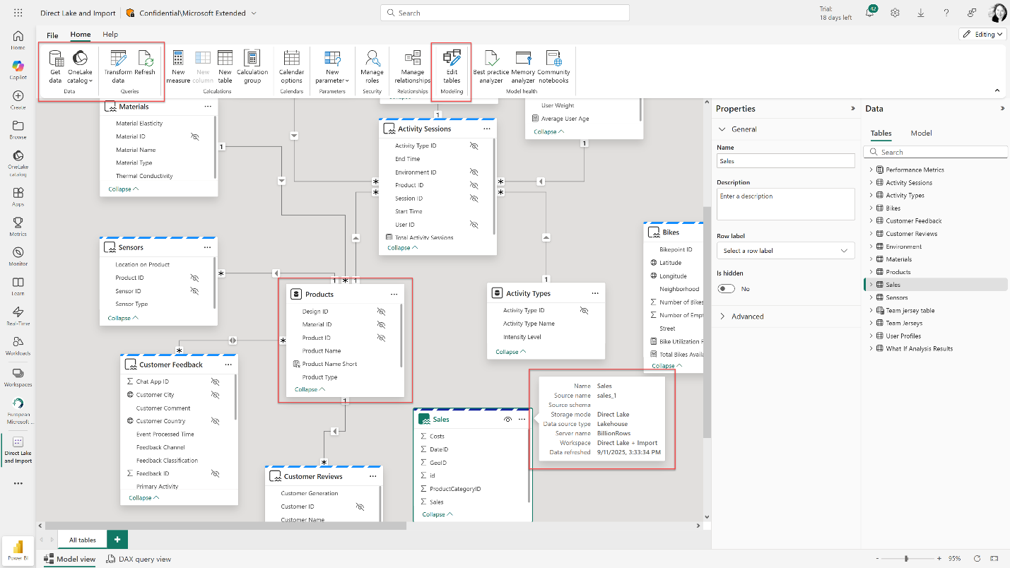
Op het gebied van datamodellering levert de september-update een schat aan verbeteringen. De Power BI Service ondersteunt nu volledig het bewerken van modellen in de browser (goed nieuws voor Mac-gebruikers!), en meerdere Fabric-innovaties zijn geïntegreerd in de modelleerervaring. Enkele highlights:
• Semantisch model bewerken in de Power BI Service (algemeen beschikbaar): De mogelijkheid om datamodellen direct in de browser te wijzigen is nu officieel gelanceerd. Hiermee biedt de webomgeving dezelfde kernfunctionaliteit als Power BI Desktop voor modelbouw, wat vooral goed nieuws is voor Mac-gebruikers: zij kunnen nu zonder Windows-computer een volledig model opbouwen en aanpassen in de Service. Je kunt in de browser nieuwe modellen aanmaken of bestaande datasets uitbreiden, inclusief het toevoegen van tabellen, definiëren van relaties, schrijven van DAX-berekeningen en instellen van row-level security, allemaal vanuit de Power BI Service.

• Live bewerken van Direct Lake-modellen in Power BI Desktop (algemeen beschikbaar): Direct Lake-datasets (waarbij data direct uit OneLake/Fabric gelezen wordt) kun je nu live bewerken via de vertrouwde Power BI Desktop-omgeving. Alle aanpassingen die je maakt (zoals nieuwe measures, berekeningsgroepen, relaties of DAX-query's) worden direct toegepast op het datasetmodel in Fabric (OneLake) in plaats van op je lokale PC. Dit zorgt voor een naadloze en schaalbare modelleerervaring: je werkt met grote cloud-gebaseerde data alsof het lokaal is, zonder telkens datasets te importeren of te publiceren tijdens het ontwikkelen.
• TMDL View (algemeen beschikbaar): TMDL (Tabular Model Definition Language) is een nieuwe code-first manier om je datamodel te bekijken en te bewerken. In plaats van alles via klikken in de UI te doen, kun je de modeldefinitie als code openen en aanpassen, wat meer transparantie en controle geeft. Dit is ideaal voor gevorderde modelleurs die bijvoorbeeld bulk-wijzigingen willen doorvoeren of AI-tools willen inzetten voor modelgeneratie. De TMDL-view biedt onder andere syntax-highlighting voor DAX en M, en je kunt met simpele zoek-en-vervang acties meerdere aanpassingen tegelijk doen. Zo worden geavanceerde scenario's, zoals het snel hernoemen van veel velden of het gebruik van generatieve AI om modelcode te schrijven, een stuk eenvoudiger.
• Direct Lake op OneLake combineren met import (preview): In de web-modelomgeving kun je nu in één dataset zowel Direct Lake-tabellen (gegevens direct uit OneLake) als reguliere import-tabellen samen gebruiken. Je kunt bijvoorbeeld een dataset openen die Direct Lake-tables bevat en daar extra import-tabellen aan toevoegen vanuit andere gegevensbronnen, of omgekeerd. Hiermee profiteer je van het beste van twee werelden: razendsnelle Direct Lake-query's op je grootste data in Fabric, gecombineerd met data uit andere systemen via import, binnen één en hetzelfde model. De import-tabellen kun je bovendien gewoon transformeren met Power Query en voorzien van berekende kolommen indien nodig, om ze passend te maken voor je rapport.

• DAX User Defined Functions (preview): Met deze preview kun je voor het eerst je eigen functies definiëren binnen DAX-formules. Je schrijft een stuk DAX-logica één keer als een herbruikbare FUNCTION met parameters, die je daarna in meerdere measures of berekeningen kunt aanroepen, vergelijkbaar met functies in programmeertalen. Dit maakt complexe berekeningen een stuk beter beheersbaar en voorkomt dat je telkens dezelfde formule moet kopiëren in verschillende metingen. Bovendien ondersteunen deze DAX-functies parameters (iets wat met de bestaande calculation groups niet mogelijk was), waardoor je zeer flexibele en krachtige berekeningen kunt opzetten.
• Gerichte refresh van data óf schema: Power BI Desktop biedt nu twee nieuwe opties bij het verversen van een dataset. Je kunt kiezen voor Alleen schema synchroniseren: dit werkt het datamodel bij als de structuur van de bron is veranderd (bijvoorbeeld er zijn kolommen toegevoegd), zónder meteen alle data te verversen. Of je kiest Alleen data verversen: hiermee haal je de nieuwste gegevens op terwijl het huidige modelschema behouden blijft. Vooral bij Direct Lake-bronnen is dit nuttig: soms wil je wel de laatste data inzien maar (nog) geen nieuwe kolommen in je model brengen. Deze extra flexibiliteit maakt het beheer van updates efficiënter en voorkomt onnodig lange wachttijden als je bijvoorbeeld alleen kleine schema-aanpassingen hebt, of juist enkel de data wilt bijwerken.

De september 2025 update van Power BI staat in het teken van AI-gestuurde inzichten en krachtige nieuwe modelleerfunctionaliteit. Van de standaard ingeschakelde Copilot en slimme zoekmogelijkheden tot de flexibele tijdsanalyses en Direct Lake-integraties: het platform blijft zich ontwikkelen om zowel eindgebruikers als ontwikkelaars beter van dienst te zijn. Of je nu een IT-manager, financieel directeur, business controller, data-analist of data-engineer bent, deze nieuwe functies helpen je om nóg sneller inzichten te verkrijgen én te delen binnen de vertrouwde Power BI-omgeving.
Benieuwd wat deze ontwikkelingen voor jouw organisatie kunnen betekenen, of wil je sparren over de beste datastrategie? Neem dan gerust contact met ons op. Als Microsoft partner en experts bij Mount Data staan we voor je klaar om samen de volgende stap te zetten naar een meer datagedreven werkwijze met Power BI!
Deze website maakt gebruik van cookies voor een goede werking van de site.
Cookies zijn kleine tekstbestanden die door websites kunnen worden gebruikt om de gebruikerservaring efficiënter te maken. Volgens de wet mogen wij cookies op uw apparaat opslaan als ze strikt noodzakelijk zijn voor het functioneren van deze site. Voor alle andere soorten cookies hebben wij uw toestemming nodig. Deze site maakt gebruik van verschillende soorten cookies. Sommige cookies worden geplaatst door diensten van derden die op onze pagina’s worden weergegeven.